✂️ Cut your QA cycles down to minutes with QA Wolf (Sponsored)If slow QA processes bottleneck you or your software engineering team and you’re releasing slower because of it — you need to check out QA Wolf. QA Wolf’s AI-native service supports web and mobile apps, delivering 80% automated test coverage in weeks and helping teams ship 5x faster by reducing QA cycles to minutes. QA Wolf takes testing off your plate. They can get you:
The benefit? No more manual E2E testing. No more slow QA cycles. No more bugs reaching production. With QA Wolf, Drata’s team of 80+ engineers achieved 4x more test cases and 86% faster QA cycles. This week’s system design refresher:
Top 12 GitHub AI RepositoriesThese repositories were selected based on their overall popularity and GitHub stars.
Over to you: Which other repository will you add to the list? Where Different Types of Tests FitWriting code is easy now, but testing code is hard. Let’s take a look at where different types of tests fit.
AI tools are becoming part of the testing workflow. Tools like GitHub Copilot, ChatGPT, Claude, Cursor, and Qodo can help draft tests, update suites, and spot gaps in coverage. They take care of repetitive tasks and give engineers more time to focus on the edge cases that may arise in production. Over to you: How do you test your code? Crawl an Entire Website With a Single API Call (Sponsored)Building web scrapers for RAG pipelines or model training usually means managing fragile fleets of headless browsers and complex scraping logic. Cloudflare’s new Browser Rendering endpoint changes that. You can now crawl an entire website asynchronously with a single API call. Submit a starting URL, and the endpoint automatically discovers pages, renders them, and returns clean HTML, Markdown, or structured JSON. It fully respects robots.txt out of the box, supports incremental crawling to reduce costs, and includes a fast static mode. Stop managing scraping infrastructure and get back to building your application. How Single Sign-On (SSO) WorksSingle Sign-On (SSO) makes access feel effortless. One login, and you’re inside Slack and several other internal tools without logging in again. But there’s a lot going on behind that single login. Step 1: The first login
Step 2: The SSO magic
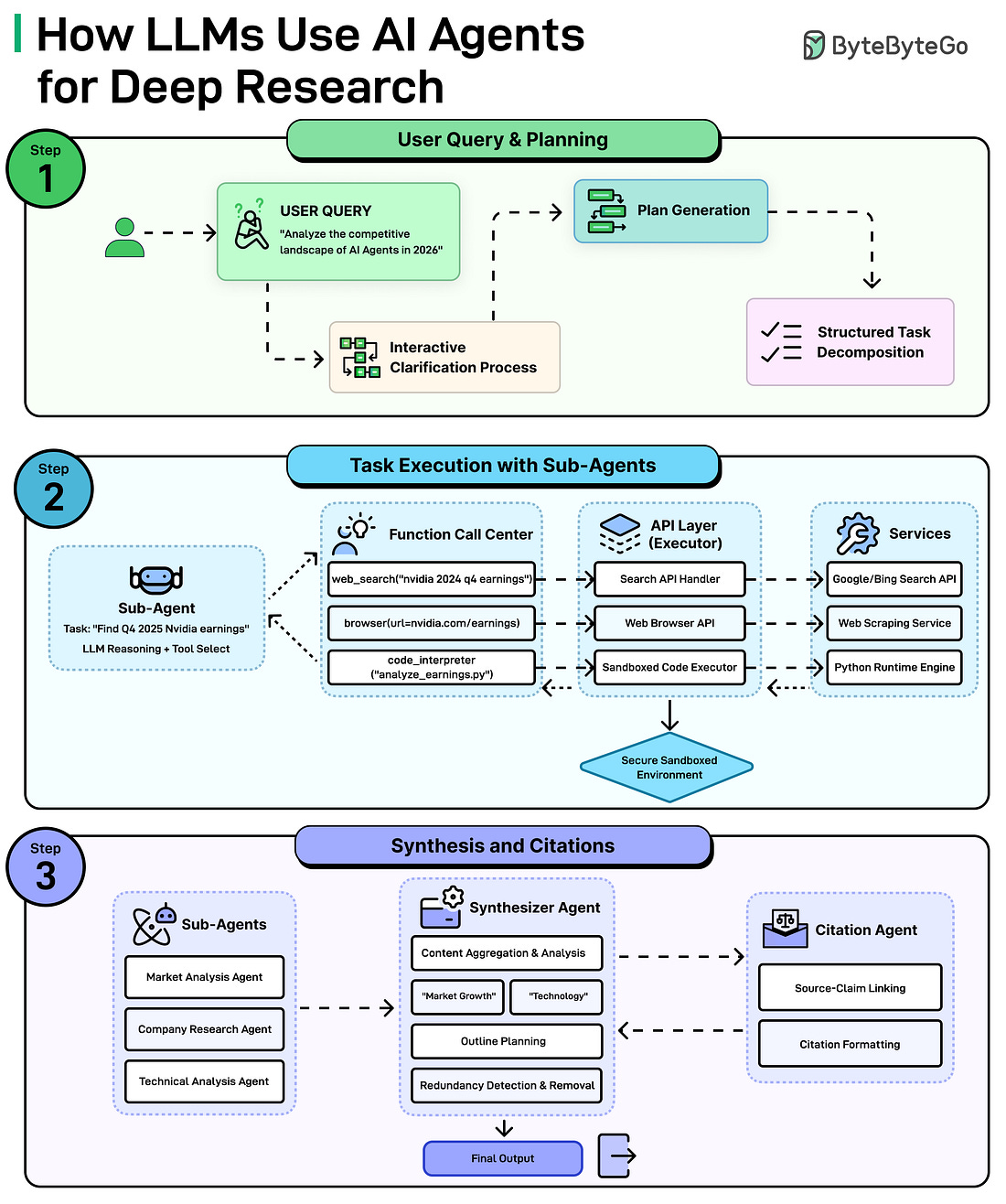
The key idea behind SSO is simple. Applications don’t authenticate users themselves. They rely on a central identity provider to verify the user and issue a token that other systems trust. Over to you: What SSO solutions have you used, and which is your favorite? How LLMs Use AI Agents with Deep ResearchWhen you ask an LLM such as Claude, ChatGPT, or Gemini to do deep research on a complex topic, it’s not just one model doing all the work. It’s a coordinated system of specialized AI agents. Here’s how it works: Step 1: Understanding The Question and Making a Plan Step 2: Sub-Agents Get to Work Step 3: Putting it All Together Over to you: Have you tried deep research in any LLM? How hackers steal passwordsMost password attacks don't involve sophisticated hacking. They rely on automation, reused credentials, and predictable human behavior. Here are six common techniques:
Over to you: Which attack have you seen most often? |
#6164 The House of Tesla Genres/Tags: Logic, Puzzle, First-person, 3D Company: Blue Brain Games Languages: ENG/MULTI8 Original Size: 6.8 GB Repack Size: 4.1 GB Download Mirrors (Direct Links) .dlinks {margin: 0.5em 0 !important; font-size… Read on blog or Reader FitGirl Repacks Read on blog or Reader The House of Tesla By FitGirl on 26/09/2025 #6164 The House of Tesla Genres/Tags: Logic, Puzzle, First-person,...







Comments
Post a Comment